Retrieve entire REST responses
When working with a REST API, you may want to retrieve the entire response rather than parts of it. This is useful if, for example, you want to load the entire response into a target database column.
Instructions
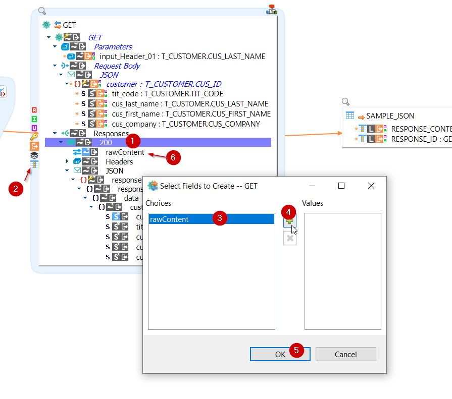
Open a mapping with an HTTP REST metadata field, and find a response node. Create an extra field named rawContent under the response node:

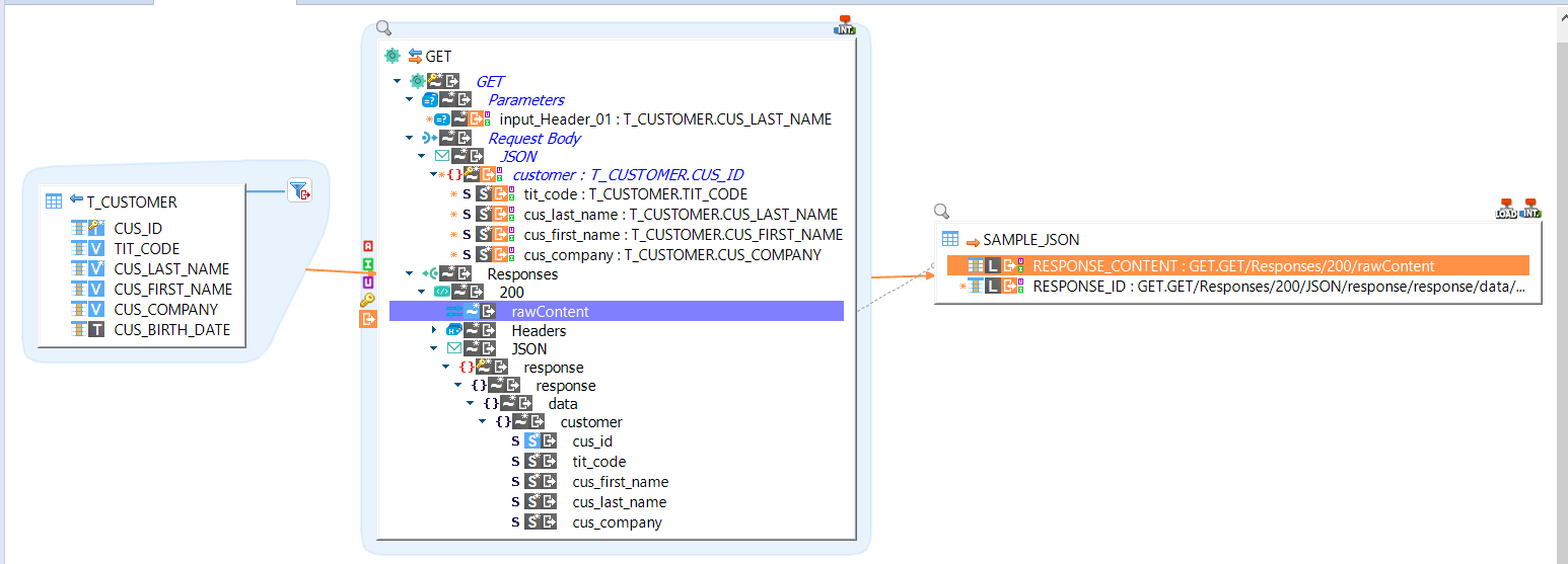
This field corresponds to the entire response. You can map it to your target:

The data loaded in the target column is the entire response. In the following example, it is JSON data:
{
"response":
{
"data":
{
"customer":
{
"cus_id": "0",
"tit_code": "M",
"cus_first_name": "John",
"cus_last_name": "Doe",
"cus_company": "acme"
}
}
}
}